IT Star Knowledgebase — helpful guides and documentation
Our knowledgebase contains step-by-step guides, how-to articles and IT documentation to help you get the most from your technology. Some content is freely available — extended guides are available to registered clients.
Are you a small business requires IT knowledgebase documentation?
Navigating around Windows 11
Bitwarden Password Manager
Helping to migrate to Microsoft 365
Helping recommending to replace computer hardware.
Microsoft 365 Dashboard
Microsoft 365 / Entra ID / Azure Systems, back end systems
Navigating around Claude AI and Copiolt AI
Setting up DMARC, SPF, DKIM for Microsoft 365
Documentation (Optional add on). Please note we can create new documentation from the consultation services if required. However if you like this optional service please visit: Knowledgebase Documentation – IT Star Services
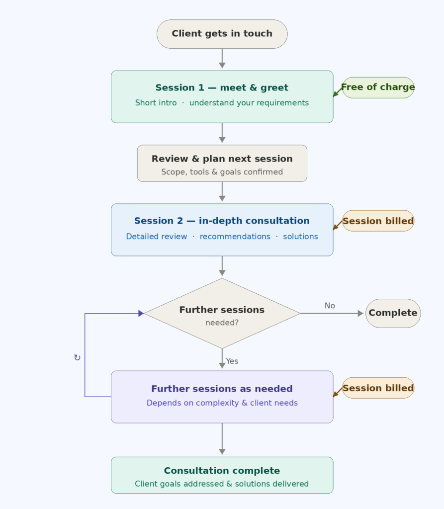
If you require new documentation it will be best to book in for a consultation meeting. If you are a new client please also book in a consultation meeting as well.

Pricing
Once you have booked in your consultation services. The pricing per month will be below:
However if you require more articles to be done in the future this can be either one off consultation fees.
Knowledgebase — Monthly Subscription Plans
Per-organisation pricing based on your team size. Cancel any time. No long-term contracts.
Micro
£60/mo
Up to 5 users
- ✅ Up to 5 user accounts
- ✅ Full knowledgebase access
- ✅ IT guides & how-to articles
- ✅ Microsoft 365 documentation
- ✅ Password manager guides
Small 1
£90/mo
Up to 10 users
- ✅ Up to 10 user accounts
- ✅ Everything in Micro
- ✅ Full knowledgebase access
- ✅ IT guides & how-to articles
- ✅ Microsoft 365 documentation
- ✅ Password manager guides
Small 2
£175/mo
Up to 25 users
- ✅ Up to 25 user accounts
- ✅ Everything in Small 1
- ✅ Full knowledgebase access
- ✅ IT guides & how-to articles
- ✅ Microsoft 365 documentation
- ✅ Password manager guides
Medium 1
£300/mo
Up to 95 users
- ✅ Up to 95 user accounts
- ✅ Everything in Small 2
- ✅ Full knowledgebase access
- ✅ IT guides & how-to articles
- ✅ Microsoft 365 documentation
- ✅ Password manager guides
Documentation Review — Pricing
We review, update and create clear IT documentation for your business. All sessions are remote via Microsoft Teams. Pricing is confirmed after your session.
Session Pricing
£75.00
Per 45 minute session
- ✅ Remote session via Microsoft Teams
- ✅ No upfront payment required
- ✅ Invoice raised after your session
- ✅ Pay securely online via PayPal
- ★ Need longer? Additional sessions can be booked
What We Can Help With
- 📌 Reviewing & updating existing IT documents
- 📌 Writing new user guides & how-to documents
- 📌 Microsoft 365 user documentation
- 📌 Password manager policies & guides
- 📌 Cloud & file sharing documentation
- 📌 Software & application user guides
- 📌 Onboarding & offboarding guides
- 📌 General IT policy documents
Good to Know
ⓘ We specialise in software, cloud, Microsoft 365 and user-facing documentation. We do not cover server infrastructure, networking hardware or physical systems documentation.
💬 Not sure if we can help? Send us a message and we will let you know honestly before you book.
🕐 How it works
Access
Once you have a login please logon to: https://knowledgebase.itstarservices.com/joomla .
Consultation
If you are a new client or existing client and require a consultation meeting please book on the bookings Page: (Coming soon)
How it works:

Disclaimer
We may try and help with these areas in our documentation. However it is important to note we are not the application vendor. This means applications can get updated by larger companies.