Are you a small business requiring quick physical consultation?
We currently do not have a office but we can meet in a shared space. This can be either booked private as a meeting room or shared café. Due to our current location. This is handy to talk about your requirements.
List of services we can help:
Navigating around Windows 11
Bitwarden Password Manager
Helping to migrate to Microsoft 365
Helping recommending to replace computer hardware.
Microsoft 365 Dashboard
Microsoft 365 / Entra ID / Azure Systems, back end systems
Navigating around Claude AI and Copilot AI
Setting up DMARC, SPF, DKIM for Microsoft 365
Documentation (Optional add on). Please note we can create new documentation from the consultation services if required. However if you like this optional service please visit: Knowledgebase Documentation – IT Star Services

Prerequisites
Please let us know what you would like for us to help you on.
If you require small business migration to Microsoft 365 and you have a existing website. Please make sure we can help you with migrating. However your current webhosting provider and DNS team may need to help us. We can help you to migrate to Microsoft 365 system if your domain is currently with Godaddy.
Help migrating your small business to Microsoft 365 personal or small business
One off sessions for helping your business navigating around applications such as:
Windows 11
Bitwarden Password Manager
Microsoft 365 Dashboard
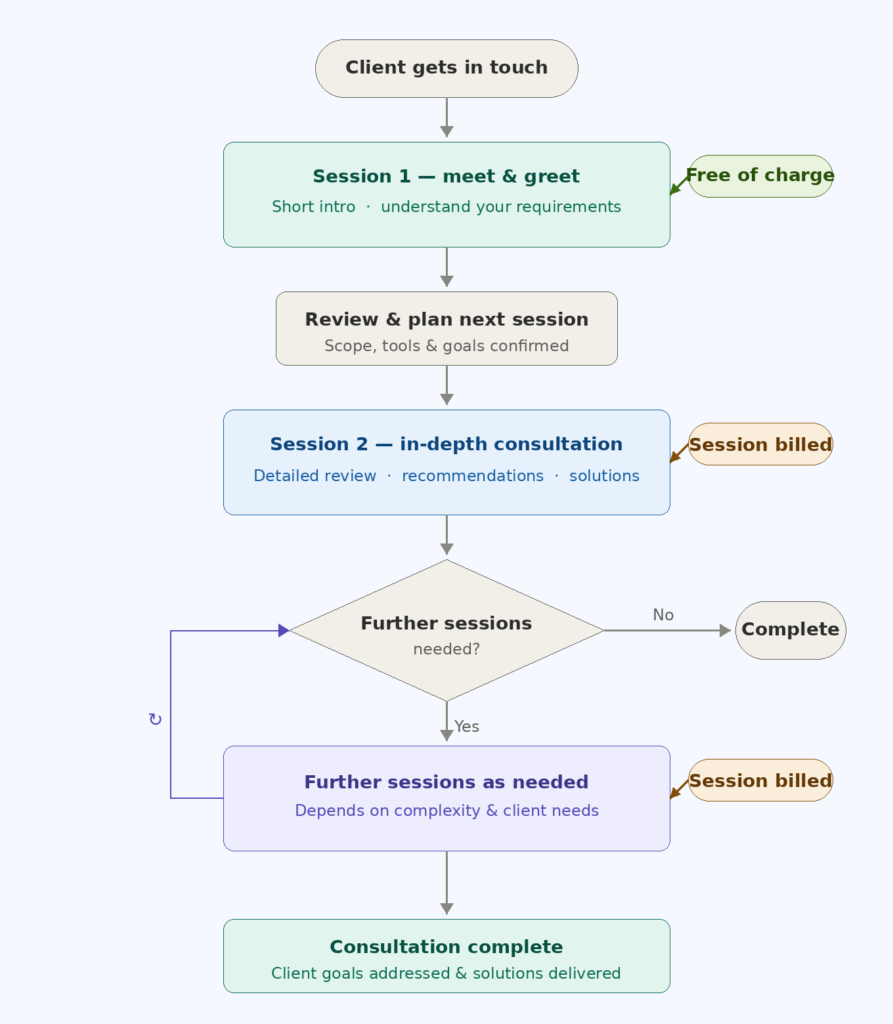
How our Physical meetings work:

Please note you will need to book on a separate form (coming soon). Please note you will need to book in any further sessions with this form. Once the form has been filled out we will send details out how to get here.
We can only provide beverages as a optional. However this will be a add on depending on your requirements. If we need to book a additional room there may be a small charge as well (On any of the sessions).
Disclaimer
We may try and help with these areas in our documentation. However it is important to note we are not the application vendor. This means applications can get updated by larger companies.